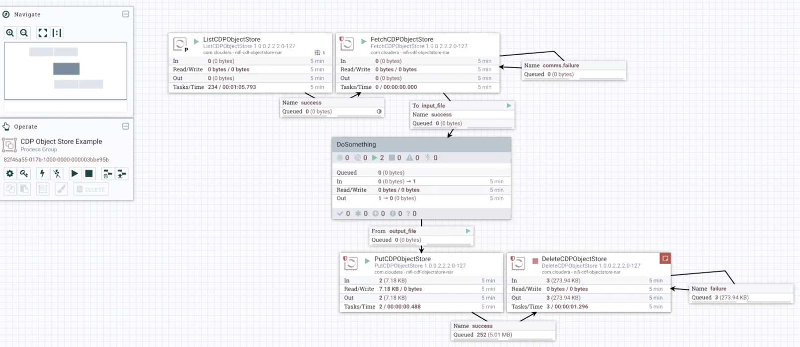
Start the data flow

When your flow is ready, you can begin ingesting data into your object store. Learn how to start your object store ingest data flow.

  1. To initiate your data flow, select all the data flow components you want to start.
  2. Click the Start icon in the Actions toolbar.
    Alternatively, right-click a single component and choose Start from the context menu. Data should be read from the input bucket and it should be written to the defined folder of your object store.
It is useful to check that data is running through the flow you have created.